Realinfoは技術を中核とし、絶えず技術革新を追求し、業界における中核的競争力を維持しています。この分野の先駆者として、Realinfoは再び革新を遂げ、ファンクションブロックダイアグラム(FBD)とシーケンシャルファンクションチャート(SFC)機能を新たに追加しました。
ファンクションブロックダイアグラムとシーケンシャルファンクションチャートは、IEC 61131-3規格で定義されたプログラミング言語です。PLCおよびDCSシステムで広く応用されています。FBDは論理制御とプロセス制御に適しており、モジュール化された直感的な設計方式を提供します。SFCは順序制御と状態遷移の制御に適しており、順序論理と状態遷移を明確に表現することができます。
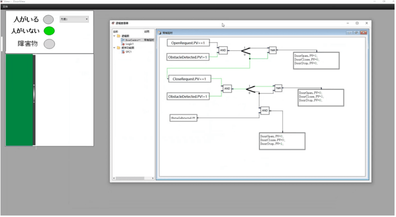
FBDとSFCのSCADAにおける役割
グラフィカルプログラミング言語の使いやすさにより、プログラミングの専門家ではないユーザーでも簡単なプログラミングや設定を行うことができます。頻繁に変更や調整が必要な工業プロセスにおいて、FBDとSFCを使用することで、プログラミングとデバッグの時間を大幅に短縮し、システムの柔軟性を高めることができます。
ファンクションブロックダイアグラムの概要
ファンクションブロックダイアグラム(Function Block Diagram、略してFBD)は、制御システムを設計および実装するためのグラフィカルな方法であり、システムの論理関係をより直感的に理解しやすくし、高い柔軟性と保守性を備えています。
機能ブロックと接続線によるシステム論理関係の直感的な表現
各機能ブロックは特定の機能を持つ独立したモジュール
機能ブロック間は接続線によってデータを伝達
信号と情報の流れを表現

シーケンシャルファンクションチャートの概要
シーケンシャルファンクションチャート(Sequential Function Chart、略してSFC)は、複雑な順序制御プロセスに使用されるグラフィカルなプログラミング言語であり、IEC 61131-3規格で定められたプログラミング方式の一つです。
直感的で理解しやすく、デバッグが容易
他のプログラミング方式(FBD、スクリプトなど)と組み合わせて使用可能
より柔軟で強力な制御機能を実現

Realinfoは、機能性の向上に留まらず、ユーザーの実際のニーズに合わせたソリューションの提供に尽力しています。今回新たに追加されたファンクションブロックダイアグラム(FBD)とシーケンシャルファンクションチャート(SFC)機能は、産業オートメーション分野に新たな変革をもたらし、広大なユーザーにさらなる利便性と可能性を提供することでしょう。